-
Notifications
You must be signed in to change notification settings - Fork 0
GeometryGraphOperation
sindizzy edited this page Dec 30, 2018
·
1 revision
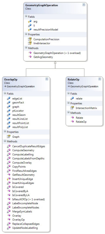
This page documents the difference between the GeometryGraphOperation classes. The differences are explained in the table below and highlighted in Red in the follow class diagrams.
|| Class || Component || Difference || Reason for Change || | GeometryGraphOperation | Fields | Added an underscore ( _ ) to the variable name | | | RelateOp| Fields | Added an underscore ( _ ) to the variable name | | | OverlayOp| Fields | Added an underscore ( _ ) to the variable name | |

